野火电子论坛

 找回密码
 注册

QQ登录

只需一步,快速开始

查看: 15992|回复: 7

使用固件库点亮led灯

[复制链接]
发表于 2018-8-24 22:03:41 | 显示全部楼层 |阅读模式
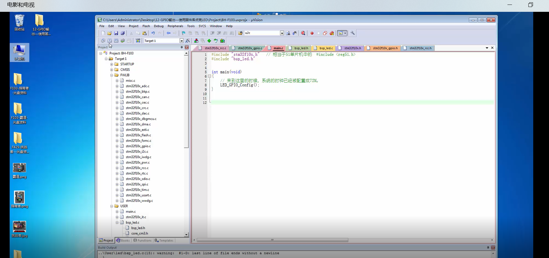
代码如图所示,但是灯不能点亮,各位帮帮忙看一下,多谢了

QQ截图20180824220016.png
QQ截图20180824220035.png

波浪线是warning:expression result unused

波浪线是warning:expression  result  unused
回复

使用道具 举报

发表于 2018-8-24 23:13:57 | 显示全部楼层
加while(1)
没有这个的话程序初始化完就结束了
回复 支持 反对

使用道具 举报

发表于 2018-8-24 23:15:27 | 显示全部楼层
还要看看原理图上是低电平点亮LED还是高电平点亮,初始化完后默认为高电平,若要置为低电平调用GPIO_Resetbit函数
回复 支持 反对

使用道具 举报

 楼主| 发表于 2018-8-25 09:53:30 | 显示全部楼层
刘心寒chn 发表于 2018-8-24 23:13
加while(1)
没有这个的话程序初始化完就结束了

我看的教程里面没有加也可以点亮,这是为什么


教程里面的没有加就可以点亮

教程里面的没有加就可以点亮
QQ截图20180825094802.png
回复 支持 反对

使用道具 举报

发表于 2018-8-25 15:11:02 | 显示全部楼层
看清楚别人的代码,自己少写了什么,你这个真的编译过去了吗?
回复 支持 反对

使用道具 举报

 楼主| 发表于 2018-8-25 21:10:38 | 显示全部楼层

这个函数少了个括号,

这个函数少了个括号,

除了括号少,不用加while(1)也可以点亮,
不管怎么说,谢谢各位了

回复 支持 反对

使用道具 举报

发表于 2018-8-26 18:34:19 | 显示全部楼层
你在main里面只写了初始化函数,你并没有配置高低电平啊
GPIO_ReSetBits(GPIOB,GPIO_Pin_0);  //led亮
GPIO_SetBits(GPIOB,GPIO_Pin_0);    //led灭
回复 支持 反对

使用道具 举报

 楼主| 发表于 2018-8-26 22:40:45 | 显示全部楼层
花开那_VW5tt 发表于 2018-8-26 18:34
你在main里面只写了初始化函数,你并没有配置高低电平啊
GPIO_ReSetBits(GPIOB,GPIO_Pin_0);  //led亮
...

是的,你更严谨,但他默认是低电平的
回复 支持 反对

使用道具 举报

您需要登录后才可以回帖 登录 | 注册

本版积分规则

联系站长|手机版|野火电子官网|野火淘宝店铺|野火电子论坛 ( 粤ICP备14069197号 ) 大学生ARM嵌入式2群

GMT+8, 2026-3-15 15:02 , Processed in 0.048857 second(s), 27 queries , Gzip On.

Powered by Discuz! X3.4

Copyright © 2001-2021, Tencent Cloud.

快速回复 返回顶部 返回列表