野火电子论坛

 找回密码
 注册

QQ登录

只需一步,快速开始

查看: 34164|回复: 0

串口1~5

[复制链接]
发表于 2020-11-29 08:49:11 | 显示全部楼层 |阅读模式
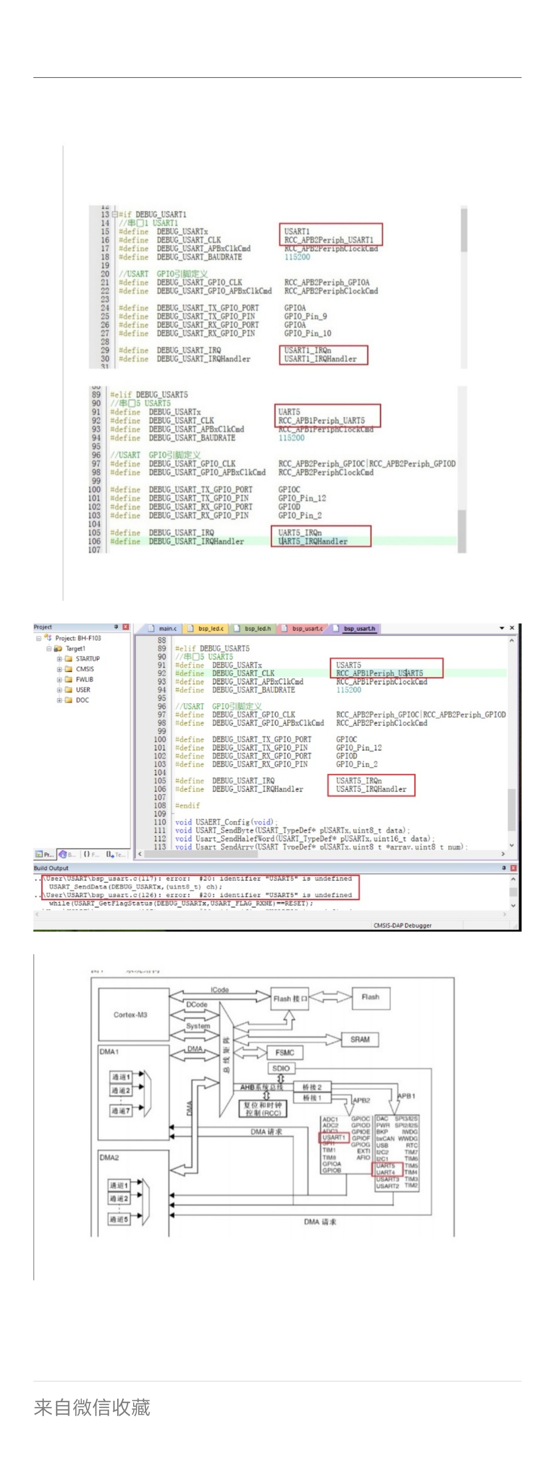
昨天听视频讲解,火哥在写串口2~5时开始就强调,使用除串口1外的其它的串口在修改宏定义除了GPIO引脚要更改以外,一定要注意改GPIO的开启时钟,我自己在修改时特别注意了这个问题。由于我串口2~5都是复制的串口1的宏定义,没想到在用到串口4和5的时候keil编译器就是显示“USART没定义,找到那个宏按下F12又能顺利的跳转到”.h“的宏定义处,一时间搞得我好生懵逼,将串口4和5试了好几次都是这样。这时突然拿起水杯喝水才想起去查看数据手册的功能框图,仔细对比之下串口1~3都是以”USARTx",而串口4~5居然是“UARTx”,简直是气得我不要不要得,火哥下次视频更新得时候也把这个地方强调一下吧,之后学习串口的人肯定还有犯相同的错误的
mmexport1606609710291.jpg
回复

使用道具 举报

您需要登录后才可以回帖 登录 | 注册

本版积分规则

联系站长|手机版|野火电子官网|野火淘宝店铺|野火电子论坛 ( 粤ICP备14069197号 ) 大学生ARM嵌入式2群

GMT+8, 2026-5-11 00:09 , Processed in 0.087837 second(s), 27 queries , Gzip On.

Powered by Discuz! X3.4

Copyright © 2001-2021, Tencent Cloud.

快速回复 返回顶部 返回列表